Showing 193 apps in the AI Tools & Applications category.
AI-powered browser extension that fills forms with realistic fake data
The intelligent browser extension that fills your web forms with realistic, context-aware data using AI.

Pane – An agent that edits spreadsheets
The first agentic-native spreadsheet where AI manipulates the grid with the same fidelity as a human expert.

I beat IBM's error rate by 30x using a 10-qubit Consensus Council
Contribute to ENKI-420/consensus-quantum-protocol development by creating an account on GitHub.

Catnip – Run Claude Code from Your iPhone Using GitHub Codespaces
Like catnip, a highly addictive agentic coding tool - wandb/catnip

Sophomore at UMich, built an app with my dad
Build your work journey, validate your wins and skills, and share AI summaries with your manager.

LoongFlow – Better Than Google AlphaEvolve
LoongFlow: A Universal Agent Framework for Expert-Grade AI Productivity. - baidu-baige/LoongFlow

Commit-based code review instead of PR-based
AI-powered commit review that catches risky changes early - fast, low-noise, and fully configurable.
We made a hiring challenge because Claude can 1-shot our interviews
the Big Order is due. the Client is waiting.

Capture anything you see, here or think in your own knowledge base
Ultrathink helps you capture ideas, organize knowledge, and manage projects with AI-powered tools. Save links, notes, screenshots, and more in one place.

cubic 2.0 – improving our AI code reviewer (3x more accurate,2x faster)
cubic levels up: cubic 2.0

AI Control Framework – Stop AI coding assistants shipping fake code
Stop shipping non-deployable AI code. Framework with DRS scoring, contract freezing, and 30-min mock timeout. Works with Claude Code, Cursor, Copilot. - sgharlow/ai-control-framework

Sidecar – AI Social Manager (Analyzes past hits to write new posts)
Track engagement, analyze performance, and grow your Threads presence with powerful analytics tools and AI-powered content suggestions.
How I generate animated pixel art with AI and Python
How I built a pixel-perfect animated hero section using Midjourney, a custom Python processing pipeline, and Astro View Transitions.
The internet's meanest product manager
Get brutally honest feedback on your website. AI-powered roasts that help you improve conversions and fix UX issues.

Workzonespeedingticket.com – Automating disputes for automated fines
Generate AI-powered dispute letters for work zone speeding tickets. Legal defenses based on state laws. Certified mail delivery. 17 states covered.

TractionWay – Poll early adopters to validate your startup idea in 24hr
Stop guessing what message will convert. Poll real early adopters, get real feedback, and validate market demand in 24 hours.
Y0 – Platform for autonomous AI agents that do real work
Deploy intelligent AI agents that think, plan, and execute complex tasks autonomously. From research to coding to automation – y0 delivers real results.

AI video generator that outputs React instead of video files
Outscal Video Generator - Create stunning videos with AI-powered generation

Deepdrone – Controls drones with natural language through LLMs
Control drones with natural language. Contribute to evangelosmeklis/deepdrone development by creating an account on GitHub.

Realwork – Prove you didn't use AI
Prove your work is yours. Capture your entire process and share verified proof with anyone. No more false AI allegations.

I built a keyword tool that finds terms traditional tools miss
Stop guessing which keywords to target. AI-powered keyword discovery finds synonyms, industry jargon, question queries, and LSI terms, all organized into intent-based clusters with real search data.
Neurop Forge – AI executes verified blocks instead of writing code
4500+ verified blocks — AI can execute but never modify - Louw115/neurop-forge

Scan vibe coded apps for security vulnerabilities
Security scanner for vibe coding and AI-built applications. Find vulnerabilities in apps built with Bolt.new, Lovable, Cursor, v0.dev and other AI tools.

Authentic AI CV optimizer – real keywords only, 90%+ ATS scores
Personaliza tu CV para cada oferta de trabajo con IA. CVs compatibles con sistemas ATS, plantillas profesionales y análisis de matching. Prueba gratis.

Reverse-engineering images into model-specific syntax(MJ,Nano,Flux,SD)
The ultimate AI prompt generator. Decode any image into optimized prompts for Midjourney, Stable Diffusion, etc.

Calea – Autonomous AI Agent for Local QA Testing (E2E, Security, Perf)
Lovable Generated Project

Let your Claude Code message you on Telegram when it needs decisions
Let Claude Code reach you on Telegram when it finishes work or needs decisions - vibe-with-me-tools/agent-reachout
Ollie – Glass-box AI code editor with local models and no subscription
No description available.
PromptStash – Save and Reuse AI Prompts Across ChatGPT, Claude, Gemini
Save, organize, and instantly insert prompts into ChatGPT, Claude, Gemini, DeepSeek and more. Now with template variables!

VeridisQuo – open-source deepfake detector with explainable AI
Model and application for deepfake detection using a hybrid approach (spatial + frequency-based) - VeridisQuo-orga/VeridisQuo

I built an AI tool to fight NYC's new "Acoustic Camera" tickets ($800)
NYC’s noise cameras are flawed. If there was a bus, truck, or construction nearby, your ticket may be invalid. Generate your legal defense letter in 3 minutes.
FnPrompt – AI Prompt Architect Ecosystem (VS Code, CLI, Chrome, Web)
Fikrini detaylandır, profesyonel promptun hazır olsun.

Research-Backed Multi-Agent System for Autonomous Development
Multi-agent autonomous startup system for Claude Code - asklokesh/loki-mode

I built an AI tool to analyze real estate investment potential
Analyze any property for investment opportunities, risks, and income ideas. Paste a Zillow, Realtor, or Redfin link, or enter an address for instant AI analysis.

I built a "Conversion Killer Detector" to audit landing page copy
Scale faster with Vect AI. Deploy autonomous agents, predict success with the Resonance Engine, and fix copy with the Conversion Killer Detector.

Prompt Pilot – Grammarly-style extension for AI prompts
Enhance AI prompts for ChatGPT, Claude, and Gemini.

Agent-contracts, contract-based LangGraph agents
Contract-driven architecture for building LangGraph agents with declarative node definitions, automatic graph construction, and hybrid rule/LLM-based routing. - yatarousan0227/agent-contracts
Store whatever you decide to remember
Memory infrastructure for LLMs and AI agents. Contribute to NevaMind-AI/memU development by creating an account on GitHub.
AI Vibe Coding Hackathon
Build an app, a game, a productivity tool, a scientific analyzer, or a robotic controller.

DeepFace now supports DB-backed vector search for face recognition
Learn how DeepFace handles face recognition, from traditional directory-based searches to scalable, stateless with databases and ANN

Titan – a distributed orchestrator with dynamically mutable DAGs
A zero-dependency distributed orchestrator built from scratch. Bridges static DevOps pipelines and dynamic Agentic AI workflows via a Python SDK & CLI. Features reactive auto-scaling and capabi…

Hivinq – Copilot for customer support teams
AI copilot for customer support teams. Hivinq drafts accurate replies to customer questions in Slack, learns from your docs and conversations, and helps your team respond faster - without losing context.
AI Mime – Record and parameterize workflows for Computer Use agents
AI Mime: Record, refine, and replay complex workflows with computer-use agents. - prakhar1114/ai_mime

Img2img.net – Effortless AI Image Style Transfer Online
img2img AI: Transform photos with AI style transfer in seconds. Upload, choose styles, create stunning transformations. Free to try.
Talkolia – An AI chatbot that understands your website
Build your AI chatbot in 2 min, get an expert customer agent. Create personalized chatbots instantly with no coding required.

Home Design AI
Home Design AI is the best AI home design tool. Make AI home design in seconds, simply and effortlessly

LoongFlow – Directed evolutionary search framework for LLM agents
LoongFlow: A Universal Agent Framework for Expert-Grade AI Productivity. - baidu-baige/LoongFlow

Arcane – minimal AI chat TUI
minimal ai chat TUI. Contribute to bm611/arcane development by creating an account on GitHub.
AI Prompt Generator, Optimizer and Manager
Generate optimized prompts for AI like ChatGPT, Claude, & Gemini. Get better results instantly. Manage and reuse all your prompts with Promtist.

AI Elements Vue – A Port of Vercel's AI Elements UI Library
AI Elements Vue is a component library built on top of shadcn-vue to help you build AI-native applications faster. - vuepont/ai-elements-vue

TraceMem – A trace-native memory layer for AI agent decisions
TraceMem makes the context, approvals, and reasoning behind AI actions durable - so every decision can be explained, audited, and trusted.

Epistemic Summary Line for ChatGPT
Epistemic summary line for ChatGPT. Contribute to il-b/epistemic-summary development by creating an account on GitHub.
![Show HN: VL-JEPA(Joint Embedding Predictive Architecture for Vision-Language) [video]](https://i.ytimg.com/vi/aHkfDrOB9Lg/oar2.jpg?sqp=-oaymwEdCJUDENAFSFWQAgHyq4qpAwwIARUAAIhCcAHAAQY=&rs=AOn4CLD7JDztRJYhwgdeQbYxhSOmHXEOJg)
VL-JEPA(Joint Embedding Predictive Architecture for Vision-Language) [video]
Unofficial code implementation: https://github.com/JosefAlbers/VL-JEPAPaper: https://arxiv.org/abs/2512.10942v1Video: https://youtu.be/ydSVskFscm4
A marketplace for vibe coded projects
The marketplace for vibe-coded projects. Buy and sell websites, apps, tools, and scripts built with AI. Message builders directly, no middlemen, no fees.

PSP,A vector retrieval algorithm like HNSW and NSG for MIPS
[VLDB 25] Maximum Inner Product is Query-Scaled Nearest Neighbor - ZJU-DAILY/PSP

AI that turns project ideas into structured specs
6 AI agents guide you through a conversation. Walk away with a complete spec.

Two-line change, 30% RAG boost
Maximum Inner Product Search (MIPS) for high-dimensional vectors is pivotal across databases, information retrieval, and artificial intelligence. Existing methods either reduce MIPS to Nearest Neighbor Search (NNS) while suffering from harmful vector space transformations, or attempt to tackle MIPS directly but struggle to mitigate redundant computations due to the absence of the triangle inequality. This paper presents a novel theoretical framework that equates MIPS with NNS without requiring space transformation, thereby allowing us to leverage advanced graph-based indices for NNS and efficient edge pruning strategies, significantly reducing unnecessary computations. Despite a strong baseline set by our theoretical analysis, we identify and address two persistent challenges to further refine our method: the introduction of the Proximity Graph with Spherical Pathway (PSP), designed to mitigate the issue of MIPS solutions clustering around large-norm vectors, and the implementation of Adaptive Early Termination (AET), which efficiently curtails the excessive exploration once an accuracy bottleneck is reached. Extensive experiments reveal the superiority of our method over existing state-of-the-art techniques in search efficiency, scalability, and practical applicability. Compared with state-of-the-art graph based methods, it achieves an average 35% speed-up in query processing and a 3x reduction in index size. Notably, our approach has been validated and deployed in the search engines of Shopee, a well-known online shopping platform. Our code and an industrial-scale dataset for offline evaluation will also be released to address the absence of e-commerce data in public benchmarks.

AIIM – platform to build AI agents with psychological depth
Самый гибкий и реалистичный метод создания AI-персонажей. Полный контроль над характером, эмоциями и стилем общения.

I built Sonars in 3 weeks to see if AI coding is useful for my company
Sonars lets Claude write, test, and iterate in complete isolation. Your main branch stays untouched until you’re ready. See why developers are switching.

I Built a Mobile Coding App. What I Use It for Surprised Me
Kibbler isn’t just for writing code. I use it for analytics, deployments, infrastructure, and even tasks that have nothing to do with any project.
Pi-coding-agent: Emacs front end for AI-assisted coding
Emacs frontend for the pi coding agent. Contribute to dnouri/pi-coding-agent development by creating an account on GitHub.

UebGuard – Email Protection to Stop Phishing Before Users Click
AI-powered email phishing protection that warns you before damage happens. Built for individuals today.
Bound – local code autocomplete LLM fine-tuned on your repository
Formally verify your auth SDKs

Building a Recommender System for GitHub Repositories
Building a Recommender System for GitHub Repositories Unlike common frontend, backend, and AI open-source projects, it is difficult for potential users to directly perceive the…
Cortex – Android Notification manager with on-device LLM
AI notification manager. Summarize, automate & declutter your alerts.
UI testing using multimodal LLMs
AI-powered autonomous web testing platform that uses LLMs to test your applications without human intervention.
Tooliz – An offline-first mobile toolkit built with Flutter (Radial UI)
The ultimate toolbox: Spirit Level, Ruler, QR Code and 20+ free utilities.

A character generator not prompt wrestling
AI Character Generator — create anime characters and 3D-style characters from text or images with our character creator: ai character generator · anime character generator · ai anime generator · 3d character generator · character creator

Get a deep AI website audit in seconds. Free PDF included
Stop asking friends for feedback. Ask an AI that doesn’t care about your feelings. Get a deep technical and visual audit in seconds.

Pinin – AI image restoration for old photos
Transform damaged, blurry, or old photos with Pinin’s advanced AI technology. Restore precious memories with professional-grade image enhancement. Try your first restoration free.
PySpector – a hybrid Python SAST with a Rust core, looking4contributors
PySpector is a static analysis security testing (SAST) Framework engineered for modern Python development workflows. It leverages a powerful Rust core to deliver high-speed, accurate vulnerability…

I kept losing good AI prompts, so I built a prompt memory tool
Never lose a brilliant prompt again. Promper Saver is your personal sanctuary for storing, organizing, and accessing AI prompts instantly.

Oshn PromptI built a tool to create LLM Tier Lists based on real tasks
This experiment compares how different LLMs handle a specific marketing task: writing a LinkedIn launch post for a macOS tool called Oshn Prompt Generator. Eac
A deterministic physics kernel for Industrial AI (0 violations vs. 59)
A deterministic physics kernel for industrial AI safety. Enforces 100% compliance with Affinity Laws. (500/500 Safety Rate). - chachamwise/axiom-re-core
Auto-Agents Air-gapped AI Agents in 1-click
Introducing Auto Agents, a new system that allows you to instantly design, test, and iterate over custom AI agents with enterprise-grade security.

CallMe – Minimal plugin that lets Claude Code call you on the phone
Minimal plugin that lets Claude Code call you on the phone. - ZeframLou/call-me

Semi-private chat with Gemini from your computer
private chat with LLMs. Contribute to deepanwadhwa/semi_private_chat development by creating an account on GitHub.

The AI Party – Replaces Politicians with "Proxies" Bound to an AI
Join AI Party - America’s first AI-powered political movement. Submit civic issues, vote on evidence-based proposals generated by PAX, and hold representatives accountable. M.A.I.A. - Make America Intelligent Again.

Production-ready ML loan prediction system (88.62% accuracy)
Contribute to olatunjitobiloba/loan-predictor-api development by creating an account on GitHub.

A Free Supabase Leaks Scanner and Audits RLS in Seconds
Scan your Supabase project for exposed secrets and vulnerabilities. Get actionable AI reports and fixes.

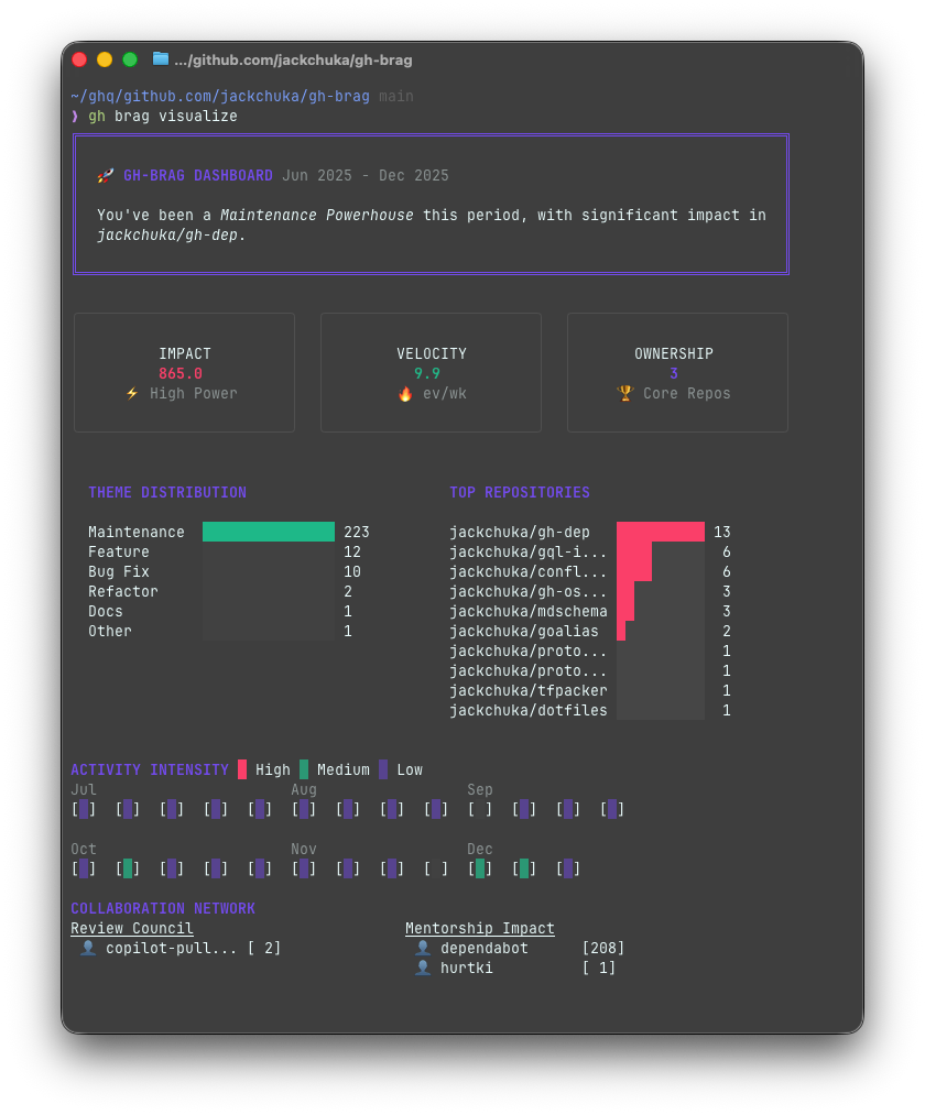
Brag about what you shipped yesterday – gh-brag for GitHub PRs
Quantify your engineering impact: PRs, Issues, and Reviews analyzed in your terminal. - jackchuka/gh-brag
![Show HN: I built an AI personal diary inspired by Harry Potter [video]](https://i.ytimg.com/vi/elNtTJnl86k/oar2.jpg?sqp=-oaymwEdCJUDENAFSFWQAgHyq4qpAwwIARUAAIhCcAHAAQY=&rs=AOn4CLCS759fi78w0m43wCDamzgv8eQlCA)
I built an AI personal diary inspired by Harry Potter [video]
Enjoy the videos and music you love, upload original content, and share it all with friends, family, and the world on YouTube.

Overwatch.nvim – Neovim plugin for collaborating with AI coding agents
an inline, unified diff viewer for neovim. Contribute to mikekelly/overwatch.nvim development by creating an account on GitHub.

ShutterSnap – uses AI to find and clean up Photos.app similar photos
No description available.
AI Vibe Coding Hackathon
Build an app, a game, a productivity tool, a scientific analyzer, or a robotic controller.

Turn Any Android App Into An API
AI-powered reverse engineering tool that turns any Android app into a fast, deterministic API. One prompt is all it takes.
MirrorMate – A self-hosted AI smart mirror with local LLMs
Self-hosted personalized AI in a mirror. Contribute to orangekame3/mirrormate development by creating an account on GitHub.

First app made with Claude Code, to help me gain trust with my tool
Log and rate your AI interactions. Build evidence. Learn what works.
Everdone CodeReview – AI code reviews as a trackable workflow
Everdone is a platform of AI-powered engineering services. Generate clean code documentation, review PRs, track issues, and verify fixes — with usage-based pricing.
Free AI Blog Outline Generator
Generate structured blog outlines instantly with Kitful.ai. Break topics into organized sections, bullet points, and ready-to-write briefs.
File-base agent memory framework, like Claude's skills
Memory infrastructure for LLMs and AI agents. Contribute to NevaMind-AI/memU development by creating an account on GitHub.
AI in SolidWorks
Create and modify SolidWorks 3D models through natural language with LAD’s AI-powered CAD assistant.
Yolobox – Run AI coding agents with full sudo without nuking home dir
Let your AI go full send. Your home directory stays home. - finbarr/yolobox
Is AI hijacking your intent? A formal control algorithm to measure it
No description available.
B-IR – An LLM-optimized programming language
Contribute to imjasonh/imjasonh development by creating an account on GitHub.
GlyphLang – An AI-first programming language
No description available.
What if AI agents had Zodiac personalities?
AI agents with different personalities responding to moral dilemmas - baturyilmaz/what-if-ai-agents-had-zodiac-personalities
I built an AI that calls you until you wake up
No description available.
What is wrong with the current coding agent workflow
No description available.
Hashing Go Functions Using SSA and Scalar Evolution
Generate deterministic semantic fingerprints for Go functions. Detect xz-style backdoors and verify semantic equivalence using Static Single Assignment (SSA) analysis and Scalar Evolution. - BlackV…
AI background remover that runs 100% in the browser
Stop wasting money on credits or subscriptions. Our free background remover AI uses advanced neural networks for professional results. Get pixel-perfect transpa…
API that falls back to humans when AI is unsure
Human-verified data extraction for autonomous AI agents.
Create LLM-optimized random identifiers
Create random identifiers using a fixed number of non-overlapping LLM tokens. - blixt/tokeydokey
I put economic rules in silicon that can't be changed by software
No description available.
DocuFlow – open-source event-driven AI invoice ingestion pipeline
DocuFlow is a containerized, event-driven pipeline that automates ingestion, OCR, parsing, and analytics for invoices and financial documents. - Shashank0701-byte/docuflow
EME – making LLM reasoning inspectable via controlled perturbations
No description available.
I built a multi-agent "Boardroom" to roast my startup ideas
Crucible AI Braintrust is a decision-intelligence platform that helps founders, operators, and investors make high-stakes decisions through structured AI debate. Unlike single-chatbot interfaces, Crucible convenes up to 12 specialized AI experts (Knights) to debate your question and produce defensible recommendations with full citations and dissent tracking. Best for: strategic decisions, regulatory compliance questions, capital allocation, product strategy, and board-level planning.
Worldview, persistent strategic context for Claude Code
No description available.
An LLM response cache that's aware of dynamic data
No description available.
Why Nvidia's PhysX is hitting a "SIM-to-Real" wall at 5000W
No description available.
Flatagents: State machine orchestration with stateless LLM agents
Flat, declarative agents and state machines for orchestrating LLMs. - memgrafter/flatagents
Fabi 2.0 – An AI analyst that connects to all your data sources
No description available.
Debug your AI application in web browser
Pixie Python SDK - Enable Interactive debugging for your AI applications. Works with any LLM or AI Dev framework. - yiouli/pixie-sdk-py
Aristotle, an AI-powered e-reader that helps you read deeper
AI-powered document analysis
The Marketplace for AI-Assisted Professionals
Connect with skilled professionals who leverage AI tools to deliver high-quality work. Post gigs, apply to projects, and build your AI-powered career.
CausaNova – A deterministic logic engine to prevent LLM hallucinations [pdf]
© 2026 CausaNova Research. All rights reserved. Distribution allowed, modification prohibited. - petzi2311/CausaNova-Whitepaper
Superwiser -- A plugin that remembers how you steer Claude Code
Claude Code plugin that learns from your corrections and instructions to build a persistent context graph of your coding preferences. - mu4farooqi/superwiser
Claude skill+design pattern for managing worktrees for parallel agents
Contribute to qudent/parallel-working-made-simple development by creating an account on GitHub.
mcp-apps-kit - Build AI apps for MCP Apps and ChatGPT from one codebase
A TypeScript framework for building interactive MCP applications that work seamlessly with both MCP Apps and ChatGPT (OpenAI Apps SDK) from a single codebase. - AndurilCode/mcp-apps-kit
Zai Protocol – I designed an autonomous P2P terminal agent (Whitepaper) [pdf]
Command Line telepathy. An Autonomous Al Agent for your Terminal that turns intent into Execution (Windows/Linux/Mac) - TaklaXBR/zai-shell
Remember Me AI (FULL RELEASE) – 40x cost reduction in AI memory systems
40x cost reduction in AI memory through Coherent State Network Protocol (CSNP) - Wasserstein-optimal memory with zero-hallucination guarantees - merchantmoh-debug/Remember-Me-AI
Gödel Task Router – Autonomous Quantum Task Orchestration on AWS Braket
Enterprise quantum computing platform with 137 autonomous agents and 826 IBM qubits. AI insurance, drug discovery, and quantum infrastructure.
A Constitutional Framework for Ethical AI Decision-Making
Machine-readable ethical-strategic framework from Sebast Fock's books: Dogma in constitution, pragmatism in execution. Load into LLMs/agents for principled decision-making. - SebastFock/Soverei…
BuildFix– Semantic feature-extraction transfer between TypeScript repos
Build features by talking to AI from inside your app
90% of GPU Cycles Are Waste. A New Computing Primitive for Physics AI
Section 1: Breaking the 5000W Compute Wall — From Brute-force Sampling to Algebraic Efficiency Modern physics simulators (PhysX, Warp, MuJoCo) are hitting a fundamental Scaling Ceiling. Their relia…
Visual First AI research tool and thinking partner – (Visbrain)
No description available.
AI Motion Control – Transfer any motion to any character with Kling AI
Transfer motion from one video to another and precisely control how characters move using AI motion control. Make any character perform any action in minutes.
Spec-Driven AI Development – Keep AI-Generated Code Maintainable
No description available.
HAPI - Vibe Coding Anytime, Anywhere
App for Claude Code / Codex / Gemini, vibe coding anytime, anywhere - tiann/hapi
Revibing nanochat's inference model in C++ with ggml
nanochat’s inference engine re-vibed in C++ with GGML. - k-ye/nanochagg.ml
Immich AutoTag – A Python tool for automatic classification via API
Contribute to txemi/immich-autotag development by creating an account on GitHub.
Run and Compile LLMs in PyTorch on WebGPU
PyTorch compiler and WebGPU runtime. Contribute to jmaczan/torch-webgpu development by creating an account on GitHub.
Agent-overseer: manage your army of coding agents in the browser
Manage your army of local-first coding agents in the browser - troyshu/agent-overseer
EOS-Energy Optimization System by Nexura
AI-powered energy management for homes and enterprises. Upload your bill, get instant insights.
Verdic Guard – Deterministic guardrails to prevent LLM hallucinations
Prevent LLM hallucinations with deterministic AI guardrails that enforce intent, scope, and compliance across production AI systems.
A workflow for publishing AI-assisted content without manual rewrites
No description available.
Verdic Guard – Deterministic guardrails to prevent LLM hallucinations
No description available.
We shipped an AI coworker as Claude Cowork launched
Lily is AI coworker that actually gets things done. Lily lives on your desktop, understands your files, follows your intent, and works continuously — even when you’re not watching.
API to perform inference with pre-trained SLMs for various NLP tasks
No description available.
RAGGuard – Permission-aware retrieval for RAG applications
No description available.
ProofLoop – Autonomous long-running agents with verifiable completion
AI orchestrator that runs until done. Define what “done” means, go to sleep, wake up to verified results. Supports OpenCode, Codex, Claude Code, - exiw-ai/proofloop
Nudge – Enforcing guardrails for coding agents
Give your agent a reminder. Contribute to attunehq/nudge development by creating an account on GitHub.
Henri: a small, hackable agent CLI
a small, hackable agent CLI in Python, with explicit control via tools, permissions, and hooks - metareflection/henri
Spec-Driven AI – A Markdown state manager for Claude Code
No description available.
Server for Pydantic-AI Agents
Experimenting with central/pluggable servers for pydantic-ai agents + thin tui/web clients. - caesarnine/lattis
Claude Code Review Skill with Memory - Saves me $$$ on Opus 4.5 tokens
No description available.
Verdic Guard – deterministic guardrails for production AI
No description available.
Mullion – type-safe LLM context management for TypeScript
Type-safe LLM context management for TypeScript. Contribute to mullionlabs/mullion-ts development by creating an account on GitHub.
Show HN : Pilot – System to improve dramatically your AI coding
The shared brain for AI coding. Context, contracts, and evidence so you can trust the machine. - clementrog/pilot
Verdic Guard – validating LLM outputs against intent, not just prompts
No description available.
LLM Agent That Makes Composable CLIs
Contribute to caesarnine/binsmith development by creating an account on GitHub.
PEC – A proposal for compliance metadata in the Model Context Protocol
Compliance metadata for MCP servers. Declare your server’s characteristics. Enable compliance-aware tool selection.
ShrijiLang – an AI-powered programming language with its own runtime
Experimental Indian programming language. Contribute to shreeradhika623-sudo/ShrijiLang development by creating an account on GitHub.
3D Visualizing YC Advice
Contribute to akshay326/quote-viz development by creating an account on GitHub.
AgentWatch – A terminal dashboard for monitoring AI Agent costs
I built AgentWatch to solve a problem I had: AI agents burning tokens and money behind my back. Now I can monitor everything in real-time. Feedback welcome! 🤖💸 - Tarunjit45/agentwatch
Remember Me AI (FULL RELEASE) – 40x cost reduction in AI memory systems
40x cost reduction in AI memory through Coherent State Network Protocol (CSNP) - Wasserstein-optimal memory with zero-hallucination guarantees - merchantmoh-debug/Remember-Me-AI
Personal news curator running 24/7 on a Raspberry Pi 4 with local LLM
No description available.
Should I Buy It – Paste a link. Answer questions. Get a recommendation
Get personalized buying advice powered by AI. Paste a product link, answer a few questions, and get a recommendation.
I forced Apple to admit a "Product Issue" using AI and CIA principles
No description available.
AI Code Guard – Security scanner for AI-generated code
Detect security vulnerabilities in AI-generated code - ThorneShadowbane/ai-code-guard
IDE that works with Claude Code and Antigravity subscription
The intelligence layer for your development workflow. AI-powered code editor with Carbon and Helium models for writing, reviewing, and shipping code faster.
I Asked Claude to Reimplement EffectTS to Effect PHP
Build Production ready applications with PHP. Contribute to sawirstudio/effectphp development by creating an account on GitHub.
Atom – The Open Source AI Workforce and Multi-Agent Orchestrator
Atom Agent, automate your workflows by talking to an AI — and let it remember, search, and handle tasks like a real assistant - rush86999/atom
Ultralight iOS apps (~1 MB), no tracking, on-device only
No description available.
A policy enforcement layer for LLM outputs (why prompts weren't enough)
No description available.
Verdic Guard – Policy Enforcement and Output Validation for LLMs
No description available.
Understand your Claude Code sessions
Share and review your Claude Code sessions with your team
EB3F A framework to turn LLM audits into a legal-grade
No description available.
VAAK (Voice-Activated Autonomous-Knowledge-System)
VAAK (वाक्) · Voice-Activated Autonomous-Knowledge-System · Domain-Agnostic Voice / Text / Chat Agent Built with Rust · Runs on CPU · No Cloud Dependencies · Scalable · Memory-Safe · Sov…
ContextFS – virtual file system abstraction for agent context
Contribute to mwolting/context-fs development by creating an account on GitHub.
Sigma Runtime – model-agnostic identity control for LLMs
Public documentation, standards, and knowledge base for the Sigma Stratum research program and the Sigma Runtime architecture. Includes SRD, SRS (SRIPs), governance, legal, and all related technica…
BashAPI – A 5ms-latency Bash sandbox for AI agents
Generated by create next app
ContextGraph Cloud – Governance infrastructure for AI agents
Official Python integrations for ContextGraph Cloud - LangChain, CrewAI, and more - akz4ol/contextgraph-integrations
ContextGraph Cloud – Governance infrastructure for AI agents
No description available.
Perplexity Comet MCP – Autonomous Web Browsing for Claude Code
MCP server connecting Claude Code to Perplexity Comet browser. Autonomous web browsing, agentic research, multi-tab management. Windows/WSL/macOS support. Smart completion detection, auto-reconnect…
MCP Vault (mcpv) – Performance booster for MCP-based AI agents
Contribute to thekeunpie-hash/mcpvault development by creating an account on GitHub.
See how LLM providers will make money off of you
No description available.
TheAgentDB – Database of Autonomous AI Agents
Discover and compare the best AI agents for your workflow
Claude Code skill for authentic founder content
Agent skill for collaborative ghostwriting for founders and experts - BayramAnnakov/founder-voice-ghostwriter
LiteGPT – Pre-training a 124M LLM from scratch on a single RTX 4090
LiteGPT: A 124M Small Language Model (SLM) pre-trained on FineWeb and fine-tuned on Alpaca. - kmkrofficial/LiteGPT
Raindrip – AI-Friendly CLI for Raindrop API
AI-native CLI for Raindrop.io. Optimized automation and agents with strict TOON output and robust management features. - rinvii/raindrip
Beam – The most private way to share files
No description available.
Minimalist LLM Grammar Checker for macOS
Minimalist LLM Grammar Checker for macOS. Contribute to harentius/GrammifyAI development by creating an account on GitHub.
SkillFS – Git-backed persistent sandboxes for AI agents
Contribute to mupt-ai/skillfs development by creating an account on GitHub.
Plotnik – type-safe query language for Tree-sitter
Typed queries for Tree-sitter. Contribute to plotnik-lang/plotnik development by creating an account on GitHub.
I stopped writing prompts and just trigger modes in Codex
⚡ AI-first skills for autonomous coding. Fast loops, zero-setup, Codex & OpenCode compatible. - kks0488/vibe-codex
Hate NiTpIcKS? Claude Code skill to the rescue
Claude Code Review Skill. Contribute to turingmindai/turingmind-code-review development by creating an account on GitHub.
qckfx – Stop manually checking if your AI agent broke your iOS app
No description available.
Nucleus - AI prompt framework
An AI prompting framework. Contribute to michaelwhitford/nucleus development by creating an account on GitHub.
Syntaks – AI proposal generator for Upwork freelancers
No description available.
Plagiarismremover.ai – plagiarism remover focused on formatting
No description available.